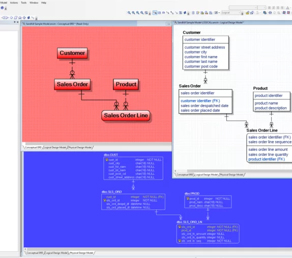
Tips & Tricks

How to use erwin Data Modeler?

Helpful tips and tricks on how to learn to use erwin Data Modeler, erwin Web Portal tutorials, and tips on how to use the industry-leading Data Modeling tool.